ポンマシーン
卒業式の筒のポンッで演奏するマシン
卒業式の筒を使って演奏するマシンです。
卒業式の筒で演奏する「ポンマシーン」を開発しました pic.twitter.com/QsziejoXVd
— ゆうもや (@takex5g) October 4, 2025
仕組み
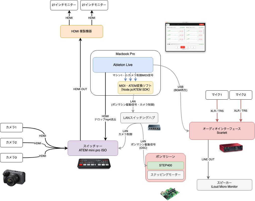
システムは以下のような構成になっています:
- 音楽生成: Macbook Pro上のAbleton LiveがMIDI信号を生成します
- 信号変換: Node.js/ATEM SDKで作成したMIDI・ATEM変換ソフトが、Ableton LiveからのMIDI信号を受信し、LAN経由でポンマシーンを制御する信号に変換します
- マシン制御: LANスイッチングハブを経由して、OSC(Open Sound Control)プロトコルでポンマシーンに制御信号を送信します
- 物理動作: ポンマシーン内のSTEP400がステッピングモーターを制御し、筒をポンポンと叩いて演奏します
また、同じシステムでカメラの切り替え制御(ATEM mini pro ISO経由)も同時に行われています。
アプリケーション
制御アプリケーションはElectron + React + TypeScriptで構築されており、以下の機能を提供しています:
- 卒業式の筒の自動開閉制御: MIDI信号で筒の開閉を制御(Port 1/2で複数の筒を個別制御)
- BlackMagic ATEMスイッチャー制御: MIDI信号でカメラ切り替えを制御(Port 3、ノートC/D/E/F → カメラ1/2/3/4に対応)
- ステッピングモーター制御: STEP400コントローラー(4軸)をOSCで制御し、筒の開閉機構を駆動

ソースコードを公開しています
GitHub - takex5g/PON-MACHINE
Contribute to takex5g/PON-MACHINE development by creating an account on GitHub.
リアルタイムでカメラ3台のスイッチングをしてて機材も大量で、ブース裏が配線ですごいことになってます https://t.co/ShE5FYiXeS pic.twitter.com/Xa375TNSMF
— ゆうもや (@takex5g) October 4, 2025
使用技術
ハードウェア: 3D CAD(Fusion360), 3Dプリンター, Arduino, ステッピングモーター, STEP400
ソフトウェア: Electron React, TypeScript, Ableton Live, Node.js, ATEM SDK, OSC , Web MIDI API